Plug & Drive Studio

在设置和为电机控制器编写程序方面,Nanotec 提供免费的 Plug & Drive Studio 软件。由于具有多种操作模式,设置变得异常简单。用户可以使用选项卡进行模式的选择和配置。直观的菜单导航将用户所需的条目数量减少到仅几个参数,从而缩短了设置时间。同时,可以通过对象目录配置控制器预定义的过滤器可用于显示特定于某一给定任务的完整 CiA 402 对象的一部分。

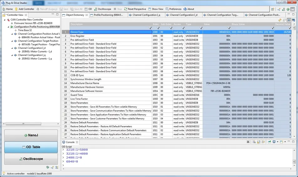
可简化 Nanotec 电机控制器的设置和编程的新软件现已推出:Plug & Drive Studio。可以通过各种现场总线 (CANopen、Ethernet、Modbus) 从电脑访问该控制器。在设置时,可以通过表来读取和写入保存有控制器配置的对象目录。预定义的过滤器使得用户能够显示与特定任务相关的 CiA 402 对象部分,例如设置或特定的工作模式,即速度。有经验的用户可以通过集成的命令行来配置对象。可以对整个通信进行记录并在稍后回放,这样在设置过程中只需输入一次冗长的命令序列。为了调整控制器参数,集成的示波器可以以高达一毫秒的分辨率同时显示八个对象。记录可以通过自由配置的启动和停止触发器来控制,这些触发器为显示的对象定义条件,例如达到某个位置或激活数字输入。包含所需对象(例如跟随误差、目标位置和实际位置)的示波器设置是为标准优化而预定义的。这些设置可以随时调整。

为了使用 NanoJ V2 对控制器进行编程,我们提供了一个集成的开发环境,该开发环境由一个带有自动代码填写功能的源文本编辑器、一个编译器和一个调试器组成。调试器允许程序员在程序中设置四个可以读出变量值的断点。由于所有 Plug & Drive Studio 功能都可以同时使用,因此可以在程序执行过程中使用对象目录和示波器来检查控制器行为。因此,可以轻松快速地编写用户专用的功能。

返回

是否有疑问?

您对这篇知识库文章或我们的产品有任何疑问吗?

联系我们